Our team specializes in developing embedded software for control systems of adjustable and servo drives and actuators.
Market Situation
- More than half of all quantity (>1 billion) of produced electrical motors are equipped with electronic control system on the base of special microprocessor/microcontroller unit (MCU);
- There are many market segments, where it is necessary to provide energy control in real-time (digital power devices, smart grid systems, etc.);
- For every type of such system it is necessary to install software.
Technological situation
- Every time developers have to “invent bicycle” when they start to develop software for new motor/motion/power control system;
- It takes 3-6 months and requires the work of high-qualified programmers team;
- Solution of the problem: MexBIOS – special operational software environment for motor/motion control and other embedded control systems. Using MexBIOS, it is necessary to load MexBIOS kernel and libraries into MCU and then to make its configuration for a user task.
MexBIOS Concept
- Load into program memory the kit of functions usually used for solution of some embedded control tasks (application-specific library, produced by NPF Mechatronica-Pro or another company). Application-specific library can be created via MexBIOS BlockBuilder tool. Conditions and run order of functions and data flow will be set by configuration file, loaded lately by the user.
- Load into program memory the special software (MexBIOS kernel), which can provide the set of order and conditions of application specific library functions run (via list of pointers on them on the base of Configuration file information) after a MCU start. Also Configuration file sets the dataflow between inputs/outputs of software functions.
- Create Configuration file on the PC using MexBIOS development studio by the method of visual programming and using ready-to-use blocks and applications.
- Using BlockBuilder, create (if necessary) users functions and load user-defined library into MCU program memory.
- Debug software using MexBIOS development studio (the simulation is supported as well as the real-time debug).
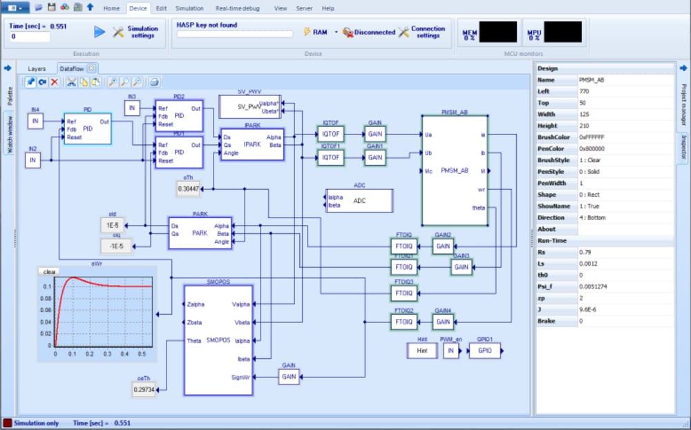
MexBIOS Development Studio – IDE for visual embedded software development, simulation, debug of electrical motors/motion/power control systems.
Using blocks from panel of Components, user can create his own “intellect” for his tasks and systems, virtual control board for comfortable control of developed application. For example, for motor control it is possible to use library iqDMC from TI.
MexBIOS Advantages
- possible to use the visual programming and classical text programming simultaneously;
- integrated imitate simulation on PC of MCU embedded software work as well as models of control objects for test purposes;
- no need for compilation of project for most cases;
- ready-to-use content in program memory (pre-installed libraries);
- easy integration in existing projects (start under user’s software);
- use of standard controlSUITE content;
- predicted load of MCU;
- integrated elements for PC virtual control board create;
- possible to change the algorithms «on the run»;
- technology of remote access for user support;
- multiprocessor work support (in stage of development);
- possible to use Simulink blocks for simulation purposes.
Like this entry?
-
About the Entrant
- Name:Danil Lyapunov
- Type of entry:teamTeam members:Alexander S. Karakulov, Nikolay V. Gusev, Danil Y. Lyapunov, Georgy V. Rodionov, Maksim V. Slivenko, Vyacheslav S. Saidov
- Software used for this entry:MexBIOS Development Studio
- Patent status:pending


