Extreme weather forecast is used in our country for advanced notification of the population in affected areas, but it is only partially effective with province wide forecast from weather services. 2-3 times a year large coastal areas of Netherlands, where we live, are hit hard with strong storms, and wind speed reaching hurricane strength. Did you experience a scary feeling when the roof of your house is pounded by the hurricane winds and heavy rain and you do not know what to do? Each year there are large damages to property, lost productivity and several human lives lost due to falling trees and debris. For example, only one storm in Feb 2017 produced over 10M Euro in property damages, 1 death and millions men/hours of lost productivity.
OPT/NET is targeting leading telecom equipment vendors with solution to the problem, where small form-factor, autonomously powered sensors will be attached to the mobile network communication towers and communication nodes in order to form early warning terrestrial network. Fused with precise geo-tagging of the data, real-time knowledge of the registration data for mobile cell terminals, and satellite data, this system will provide cooperative scenario, where OPTOSS AI data processing system combined with existing or to be deployed in-situ sensors can optimise public notification services and accurately pinpoint affected areas and notify emergency services and local population in time to avoid loss of property and life.
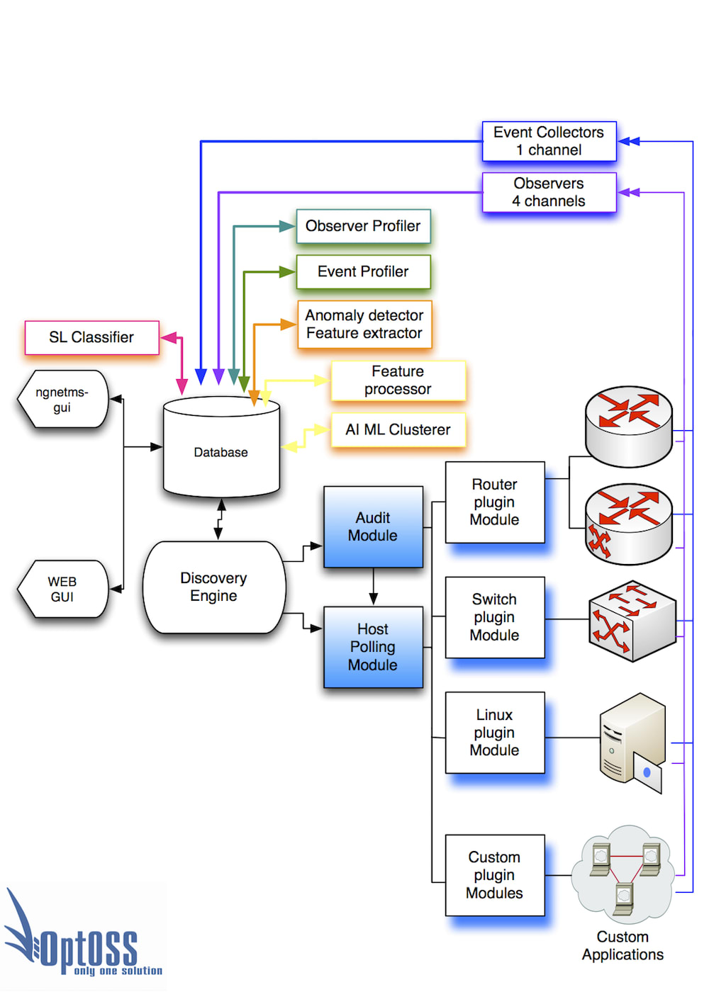
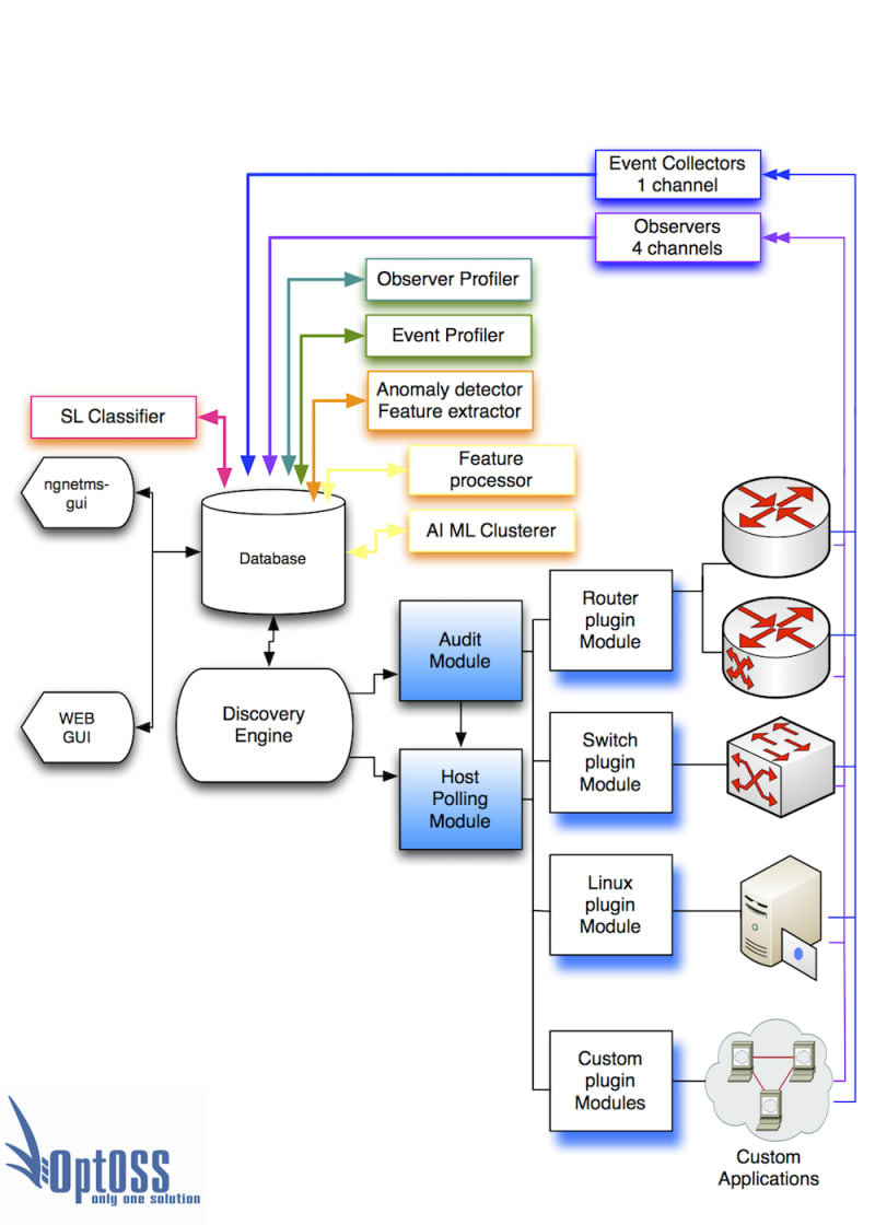
OPTOSS can process structured and non-structured time series data from various instruments in very short time required to support the right and timely decisions of emergency operators.
Today, OPTOSS processes 2-D (time/value) structured and non-structured datasets.
Examples of such data may include, but not limited to telemetry logs, temperature, humidity, radar altimeter and temperature-measurement radiometer logs, spectrometer data logs, monitoring of atmospheric gases for toxic substances, etc.
OPT/NET BV - Dutch startup, alumni of ESA Space Business Incubation Center, Noordwijk - fully committed to the development of this product idea, provides OPTOSS product, know-how and IPR. OPT/NET currently has 5 talented, energetic and very motivated employees.
Like this entry?
-  About the Entrant
-  Name:Taras Matselyukh
-  Type of entry:individual
-  Software used for this entry:OPTOSS Plus framework
-  Patent status:patented



 
    
    
   

