Introduction
Blockchain technology has caused a tremendous impact in both academia and business market. Since there are centralized servers used in generally, we have recognized:
- The growth in load on the servers which might lead to server crashing and failure.
- High dependency on external could services that might prove to be high in cost.
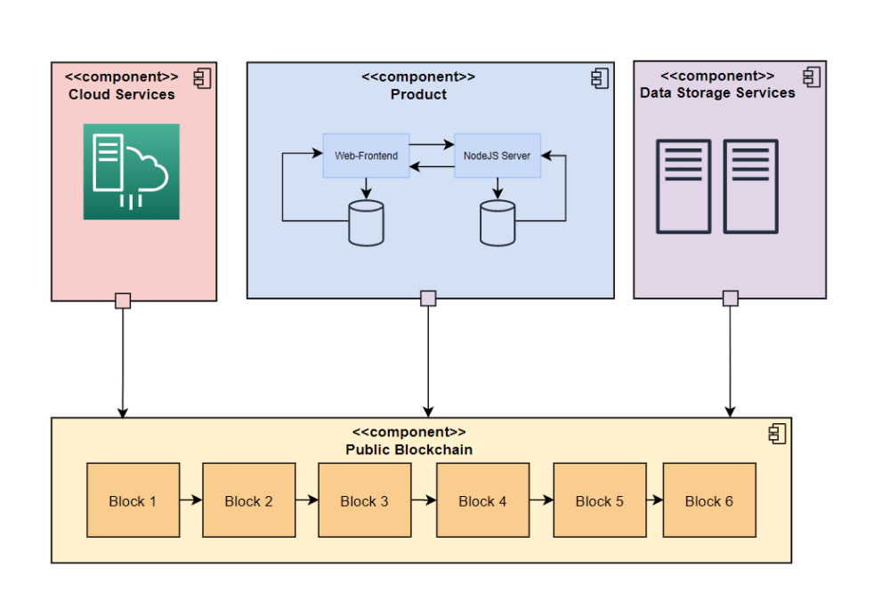
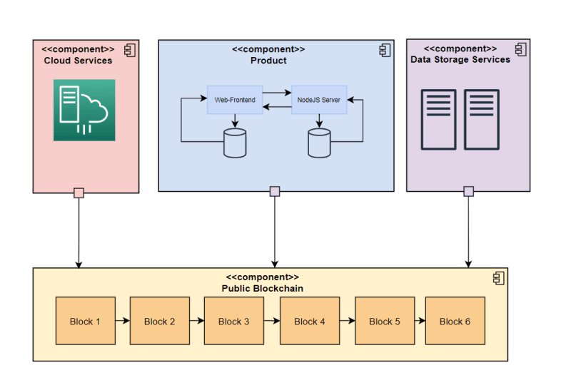
This project proposes to build a public blockchain which will provide nodes as application program interface to the consumers. These nodes can be modified to build decentralized applications (Dapps) on top of a highly trusted blockchain. We focus on improving the current existing file storage applications which use centralized servers to store data. Having a highly accessible public blockchain such servers can be converted to decentralized nodes hence the user load is reduced. We introduce an decentralized application for file storage which is interlinked to the interplanetary file system. Using the IPFS network to store files enables us to ensure data immutability. There is a possibility of great application in supply chain technology. A blockchain can optimize payment process by lowering the down time to almost zero. This is helpful in supply chains as this feature increases the efficiency and thereby reduces the cost.
The data storage service can be extended to a server use-case. Having a service hosted on a blockchain node makes it transparent to the users on the blockchain network. As the system uses IPFS to store the files in the blocks the cost is almost zero when it comes to hosting services. Many such applications can be built on top of the blockchain. We plan to provide a framework for developers to build Dapps on this blockchain.
Conclusion:
In conclusion this project aims to help various businesses by offering affordable blockchain based decentralized services and other people such as students to learn and explore new technologies.
Like this entry?
-
About the Entrant
- Name:Vishesh Tayal
- Type of entry:teamTeam members:Anushka Matta
- Software used for this entry:Python, Solidarity, Bash
- Patent status:none

